[[Xem Video tại đây]] Virtual LAN (VLAN) là một công nghệ mạng quan trọng giúp tạo ra các mạng LAN ảo trên một mạng vật lý, mang lại hiệu quả cao trong việc quản lý và tổ chức mạng. Dưới đây là cái nhìn sâu sắc về VLAN, bao gồm khái niệm và ứng dụng của nó.
Nguyên Tắc Thiết Kế Mạng LAN Truyền Thống:
- Trong một thiết kế mạng LAN truyền thống, các thiết bị của một phòng ban thường được kết nối trực tiếp với một switch vật lý riêng biệt. Các switch này sau đó kết nối với router để truy cập Internet.
Giới Thiệu về VLAN:
- VLAN cho phép chúng ta tạo nhiều mạng LAN ảo trên một switch vật lý, giảm nhu cầu sử dụng nhiều switch riêng biệt cho mỗi phòng ban.
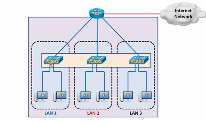
- Mỗi VLAN hoạt động như một mạng độc lập và có thể được coi như là một switch ảo, giúp tối ưu hóa việc quản lý mạng và tăng cường bảo mật.
Kết Nối Giữa Các VLAN:
- Để các VLAN khác nhau có thể giao tiếp với nhau, cần sử dụng một router hoặc switch layer 3 để định tuyến giữa các VLAN.
- Các thiết bị trong một VLAN chỉ có thể gửi dữ liệu cho các thiết bị trong cùng VLAN mà không qua router, trừ khi có sự cấu hình định tuyến giữa các VLAN.
Lựa Chọn Thiết Bị Hỗ Trợ VLAN:
- Không phải tất cả các switch đều hỗ trợ VLAN. Để triển khai VLAN, cần sử dụng các switch hỗ trợ công nghệ VLAN.
- Switches của Cisco và nhiều nhà sản xuất khác thường hỗ trợ VLAN và cho phép cấu hình linh hoạt.
Ưu Điểm của VLAN:
- Tối Ưu Hóa Tài Nguyên Phần Cứng: VLAN giúp tận dụng tốt tài nguyên của switch vật lý, cho phép chia sẻ switch giữa nhiều nhóm mạng khác nhau mà không cần phải mua thêm nhiều thiết bị.
- Phân Biệt Broadcast Domain: Mỗi VLAN là một broadcast domain riêng biệt, giúp giảm lưu lượng broadcast và tăng hiệu suất mạng.
- Cải Thiện Bảo Mật: Việc tách biệt giao thông mạng giữa các VLAN giúp cải thiện bảo mật, vì dữ liệu không thể truyền tự do giữa các VLAN mà không qua router hoặc thiết bị lớp 3 có cấu hình chính xác.
- Linh Hoạt và Dễ Quản Lý: VLAN giúp quản lý mạng linh hoạt hơn, cho phép phân chia mạng dựa trên nhu cầu tổ chức thay vì vị trí vật lý của thiết bị.
Kết Luận:
VLAN là một công cụ quản lý mạng mạnh mẽ, cho phép phân chia mạng vật lý thành nhiều mạng ảo để tối ưu hóa tài nguyên, cải thiện bảo mật, và đơn giản hóa quản lý mạng. Việc triển khai VLAN đòi hỏi một hiểu biết vững chắc về cấu trúc mạng và cấu hình thiết bị mạng.
